Monitoreo satelital, SIG y eco-epidemiología








¿Vieron esto alguna vez?



Salud ambiental: estudia los peligros ambientales, la evaluación del riesgo ambiental y las repercusiones físicas y psicosociales de la contaminación ambiental en la salud.
Ecología de enfermedades: estudio de las enfermedades y su relación con la distribución espacial de condiciones ambientales, sociales, políticas y económicas.
Prestación sanitaria y acceso: modelos y patrones espaciales de prestación de asistencia sanitaria y comportamiento de los pacientes.
Salud ambiental: estudia los peligros ambientales, la evaluación del riesgo ambiental y las repercusiones físicas y psicosociales de la contaminación ambiental en la salud.
Ecología de enfermedades: estudio de las enfermedades y su relación con la distribución espacial de condiciones ambientales, sociales, políticas y económicas.
Prestación sanitaria y acceso: modelos y patrones espaciales de prestación de asistencia sanitaria y comportamiento de los pacientes.

El objetivo principal es comprender la influencia de los factores ambientales y predecir cuándo y dónde es más probable que se produzca una enfermedad
toma de decisiones, planificación de acciones de prevención, gestión o respuesta, etc.


Lambin et al. (2010)
Viana et al. (2017)

Parselia et al. (2019)
¿Cómo mapeamos estas variables de forma continua? Del termómetro y la libreta de campo, al dato satelital.
Es la obtención de información sobre objetos o fenómenos sin estar en contacto directo con ellos, a través de la detección de la energía electromagnética que emiten o reflejan.
Los sensores miden la energía electromagnética que llega al detector en cada banda:
Radiancia (W·sr⁻¹·m⁻²)
Energía que recibe el sensor - incluye efectos atmosféricos
Reflectancia (adimensional, 0-1)
Fracción de luz solar reflejada por la superficie - se obtiene tras aplicar la corrección atmosférica

La “huella digital” de cada cobertura
Índices espectrales
Combinaciones de bandas de reflectancia
(NIR − Rojo) / (NIR + Rojo)
Variables físicas
Magnitudes reales derivadas con modelos
Productos temáticos
Clasificaciones e interpretaciones
Un Sistema de Información Geográfica (SIG) es un sistema que permite capturar, almacenar, analizar y visualizar datos con una componente espacial:
SR → cómo obtenemos los datos
SIG → cómo los integramos y analizamos
¿Y cómo elegir qué datos usar para mi problema?

| Resolución | Pregunta | Ejemplo |
|---|---|---|
| Espacial | ¿Cuánto mide cada píxel? | Landsat: 30m; Sentinel-2: 10m |
| Temporal | ¿Cada cuánto pasa el satélite? | MODIS: diario; Landsat: 16 días |
| Espectral | ¿Cuántas bandas captura? | Sentinel-2: 13 bandas |
| Radiométrica | ¿Cuántos niveles de gris distingue? | 8 bits = 256 niveles |
Kasampalis et al. (2018)
Pearson and Dawson (2003)

Veamos algunos casos reales…


Wang et al. (2019)


Meng et al. (2022)


Porcasi et al. (2012)
Combinamos un mapa de probabilidad del reservorio con uno de los casos humanos para determinar los niveles de riesgo de transmisión








Andreo et al. (2021a)


Andreo et al. (2021b)
Mgter. Carla Rodriguez Gonzalez.

https://aplicaciones.gulich.unc.edu.ar/app/
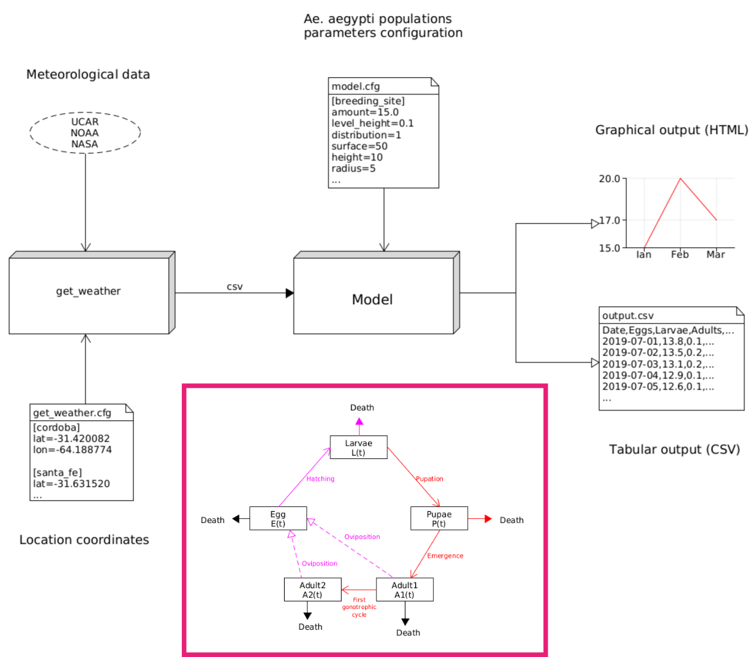
Desarrollo de un SAT para dengue. Doctorando, Tomás San Miguel.

Aguirre et al. (2021)



PICT 2021 - GRF TI - 00372


Doctoranda, Carla Rodriguez Gonzalez.


Doctorando, Abraham Coiman.


Distribución de reservorios de Hantavirus en el cono sur. Dr. Juan Diego Pinotti & Dra. Verónica Andreo.

Efectos de las olas de calor sobre la salud. Dra. Anabella Ferral & Dra. Ximena Porcasi.

Los datos de campo siempre serán necesarios! :)





Torresani et al. (2023)



Carrasco-Escobar et al. (2022)
Los esperamos por el Gulich!
https://ovitrap-monitor.gulich.unc.edu.ar/


Hamesse et al. (2023)
